Original articles
Cardiomyopathy and heart failure
-
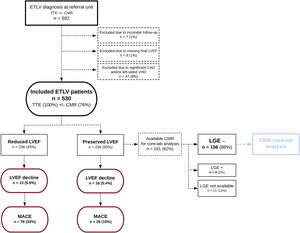
- Left ventricular ejection fraction decline and cardiovascular events in suspected cardiomyopathy with excessive trabeculation: toward precision medicine
- Guillem Casas, Eduard Ródenas-Alesina, Javier Limeres, Clara Badia-Molins, José M. Larrañaga-Moreira, Jesús G. Mirelis, Javier Navarrete-Navarro, Jesús Martín-Jiménez, Juan E. Alcalá-López, Josefa González-Carrillo, Albert Teis, Rafaela Soler-Fernández, Gisela Teixidó-Turà, Laura Gutiérrez-García, Paula Fernández-Álvarez, Patricia Muñoz-Cabello, José A. Barrabés, Coloma Tirón, Julián Palomino-Doza, José Manuel García-Pinilla, Antoni Bayés-Genís, Tomás Ripoll-Vera, Juan Jiménez-Jáimez, Eduardo Villacorta, Juan Ramón Gimeno-Blanes, Esther Zorio, Pablo García-Pavía, Roberto Barriales-Villa, Andrea Guala, Steffen E. Petersen, Ignacio Ferreira-González, José F. Rodríguez-Palomares
- Rev Esp Cardiol. 2025;78:934-44
-
Editorial comment
-
- Refining the assessment of excessive left ventricular trabeculation
- Álvaro Montes Muñiz, Alberto Cecconi, Luis Jesús Jiménez-Borreguero
- Rev Esp Cardiol. 2025;78:945-6
-
Congenital heart disease in adults
-
- MIOS-MFO, a multicenter international observational study of the Lifetech KONAR-MF ventricular septal defect occluder in treating perimembranous ventricular septal defects
- Raymond N. Haddad, Ali Houeijeh, Ender Odemis, Jean-Benoit Thambo, Turkay Saritas, Ibrahim Ece, Clement Karsenty, Kaan Yildiz, Mete Han Kizilkaya, Sébastien Hascoet, Hojat Mortezaeian, Harun Terin, Mohammed Kasem, Zakhia Saliba, Nazmi Narin
- Rev Esp Cardiol. 2025;78:947-56
-
Arrythmias and cardiac stimulation
-
- Effect of left bundle branch block on maximal functional capacity in asymptomatic individuals without structural heart disease
- Patricia Palau, Eloy Domínguez, Silvia Mínguez, Gonzalo Núñez, Enrique Santas, Celia García-Conejo, Iván de Amo, Paloma Marín, Cristina Flor, Laura López, Lucía Ortega, Isabel Gabaldón-Sánchez, Rafael de la Espriella, Juan Sanchis, Julio Núñez
- Rev Esp Cardiol. 2025;78:957-66
-
Epidemiology, risk factors and prevention
-
- Interactive effects of abdominal obesity and insulin resistance on cardiometabolic risk
- Mengyue Lin, Xiaocong Chen, Muli Wu, Jiaxin Xiao, Shaobin Li, Haoxian Tang, Xuerui Tan, Yequn Chen
- Rev Esp Cardiol. 2025;78:967-76
-
Interventional cardiology
-
- Calcified nodules in the coronary arteries: systematic review on incidence and percutaneous coronary intervention outcomes
- Clara Fernández-Cordón, Emmanouil S. Brilakis, Mario García-Gómez, Akash Jain, Marcelo Rodríguez, Carlos Cortés-Villar, Alberto Campo-Prieto, Ana Serrador, Hipólito Gutiérrez, Sara Blasco-Turrión, Luca Scorpiglione, Luis Llamas-Fernández, J. Alberto San Román, Ignacio Jesús Amat Santos
- Rev Esp Cardiol. 2025;78:977-91
-
Special articles
-
- Spanish cardiac catheterization and coronary intervention registry. 34th official report of the Interventional Cardiology Association of the Spanish Society of Cardiology (1990-2024)
- Teresa Bastante, Dabit Arzamendi, Javier Martín-Moreiras, Ana Belén Cid-Álvarez, on behalf of the ACI-SEC
- Rev Esp Cardiol. 2025;78:992-1003
-
Scientific letters
-
- Refractory congestion following successful pericardiocentesis for cardiac tamponade: effusive-constrictive pericarditis caused by Cutibacterium acnes
- Meritxell Santaló-Corcoy, Laura Triguero-Llonch, Juan Fernández-Martínez, Jessica P. Arias-Pinilla, Miguel Ferrer-Menéndez, Ana Bonet-Basiero
- Rev Esp Cardiol. 2025;78:1004-6
Editorial comment
-
- Refractory congestion in heart failure: when standard therapies fall short
- Rafael de la Espriella
- Rev Esp Cardiol. 2025;78:1007-9
-
- Sex differences in mitral regurgitation anatomy and outcomes of transcatheter edge-to-edge repair
- Chi-Hion Pedro Li, Lluís Asmarats, Albert Massó van Roessel, Helena Capellades, Estefanía Fernández-Peregrina, Dabit Arzamendi
- Rev Esp Cardiol. 2025;78:1010-2
-
- Anthracycline cardiotoxicity is associated with aberrant cardiac myosin energetics
- Danielle Medina-Hernández, Carlos Galán-Arriola, Javier Sánchez-González, Julien Ochala, Borja Ibáñez
- Rev Esp Cardiol. 2025;78:1012-4
-
- Perception and knowledge of CVD among women in Spain: national survey on awareness, risk, and lifestyle
- Leticia Fernández-Friera, Milagros Pedreira Pérez, Raquel Campuzano Ruiz, José M. Gámez, Luis Rodríguez Padial, Carolina Ortiz Cortés, Scientific Committee of the Woman and Heart project of the SECClara Bonanad, Lorenzo Fácila, Samantha Wasniewski, Manuel Anguita, Antonia Sambola
- Rev Esp Cardiol. 2025;78:1014-7
-
-
Images in cardiology
-
- Between atrial fibrillation and ablation: an unexpected finding
- Ismael Arco Adamuz, Torcuato Garrido-Arroquia Jurado, Rocío García Orta
- Rev Esp Cardiol. 2025;78:1018-9
-
- Pulmonary atresia with intact ventricular septum
- Alejandro Fernández-Cisneros, Bosco A. Moscoso, Stefano Congiu
- Rev Esp Cardiol. 2025;78:1020-1
-
ISSN: 1885-5857
Impact factor 2024
4.9